
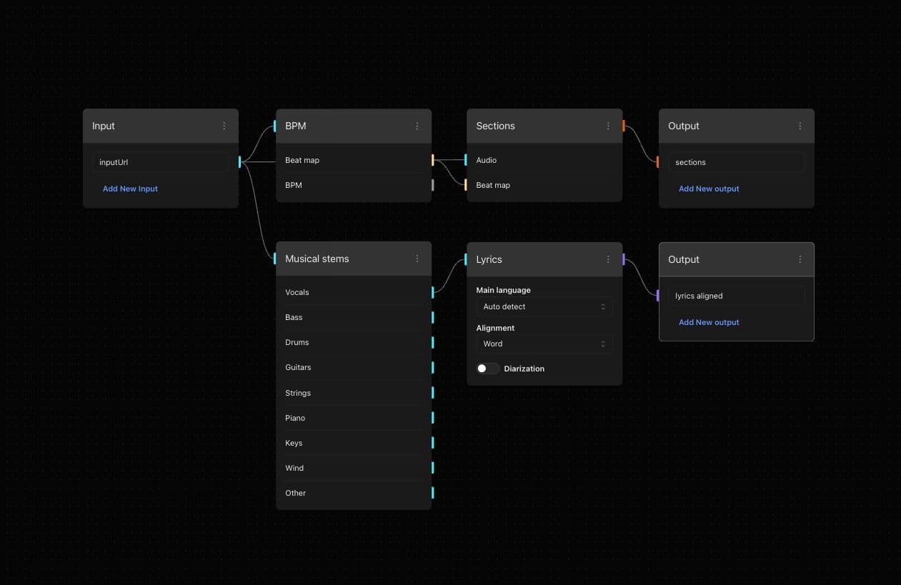
How to Segment Song Sections and Align Lyrics
- Open song sections workflow template
- Drag or click to select your audio file
- Submit the job to start the segmentation process
- Check the identified song sections (e.g., verses, choruses) and the transcribed lyrics for accuracy.
- Export the segmented sections and transcribed lyrics to your computer