
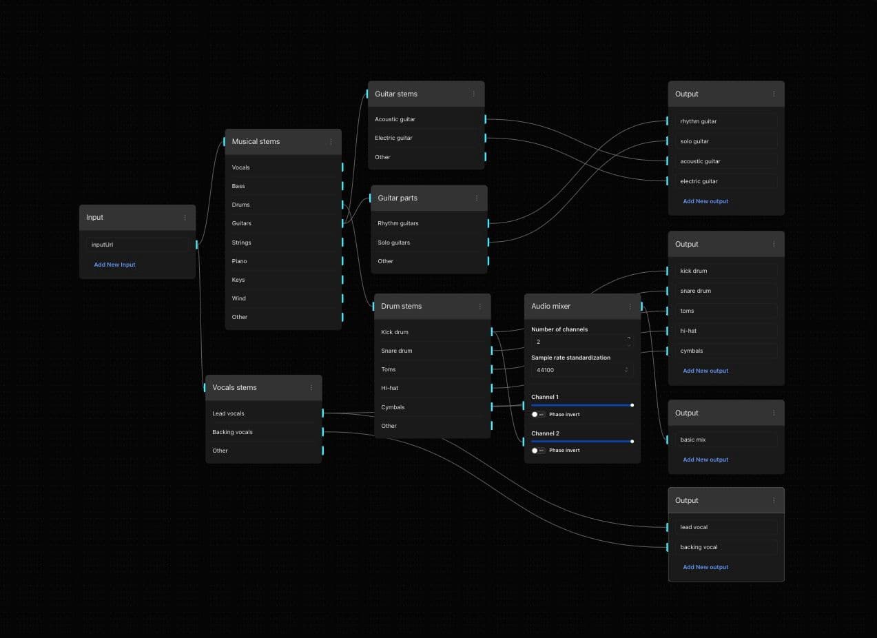
How to Separate Stems
- Open stem separation suite workflow template
- Drag or click to select your audio file
- Select instrumental stems option
- Submit the job to start processing
- Listen to the isolated instrumental output
- Export the isolated instrumental track to your computer