
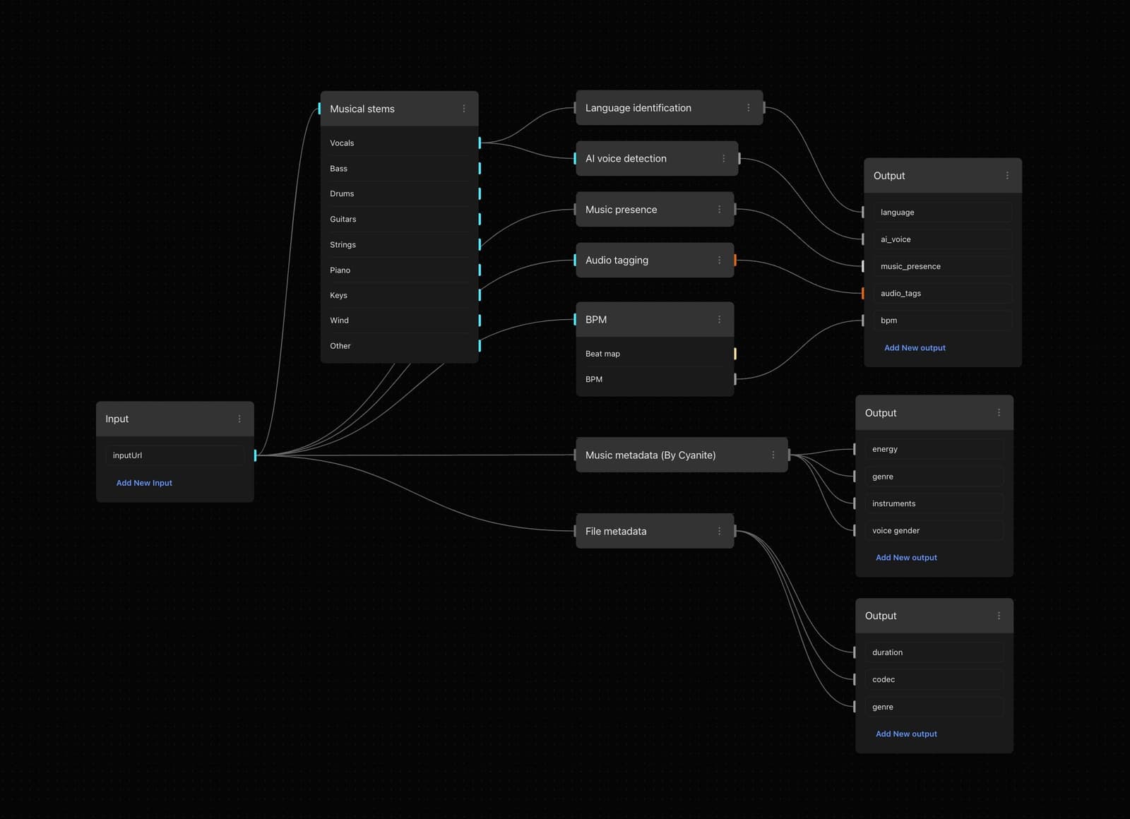
How to Extract Audio Metadata
- Open metadata suite workflow template
- Drag or click to select your music file
- Submit the job to start the metadata extraction process
- Examine the extracted metadata, including artist, album, genre, and other details
- Export the extracted metadata to your computer